在编写程序中我们难免程序中会有出现多段重复的程序,特别是功能相同的程序,这样我们编程起来很费时间,也很繁杂,不利于观看。那有没有一种功能让这些功能相同的程序打包成一个块来使用呢?有的,这就要用到FB功能块的功能了。
常用的FB功能块的程序都可以在官网下载,包括CPU的功能块,定位模块的功能块,CC-LINK远程I/O模块的功能块等。
进入官网——样本程序库
https://wx97f6aec9de7f7c2b.h5.xiaoe-tech.com (二维码自动识别)
进入三菱的程序库
程序库页首
下载类型为FB的
下载好的程序库,要进行安装,然后导入GX Works2才能使用。下面介绍如何安装和导入GX Works2。
1,下载完后是一个压缩文件,进行解压。
2,点击setup.exe进行安装即可。
3,打开GX Works2软件
4,新建一个文件,勾选使用标签。
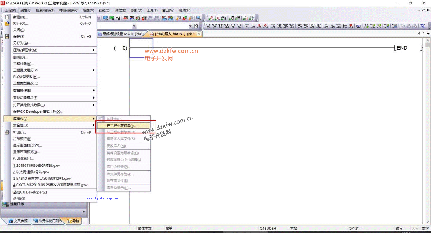
5,选在工程中获取库
6,我只安装了定位模块D75的程序块,所以这里只有D75的选项,勾选它。
7,按FB一览更新,勾选定位模块D75你要用到的功能程序块。
8,按确认即可导入。
整个流程就是这样,导入其他的FB程序库也是这样操作。
那要是你自己想做个程序块该如何创建和使用呢?列如用起保停程序:
1,右键新建数据
2,写入数据名称,确定
3,进入起保停的局部标签,定义好类型,标签名,数据类型。(下面再详细介绍这几种类型)
4,进入程序本体编写程序
5,全部编译,按是
6,进入MAIN主程序本体页面,鼠标按起保停着拖过来MAIN程序本体界面。确认
7,写好程序,全部编译
8,模拟一下
X1通一次的话,Y就会一直保持输出。
直到X2通一下,Y1才会断开。
这个程序块的功能就是这么用,如果遇到一些程序重复次数多而且程序又多的情况下,使用这FB程序块的功能是事半功倍的。还有是编写简单工程时使用这FB程序块的功能编写程序速度会更快,也不容易出错。


返回顶部
刷新页面
下到页底